Beiträge von Duestervieh

    Habe nun so ziemlich alle prozeduralen Texturen, die ich gebastelt hatte, gegen Bildtexturen ausgetauscht und hier und da ein wenig Rost aufgemalt via Maske. Für mich schon weniger uncanny Valley. Wasser ist noch nicht erledigt. Die Dächer sind nun nicht mehr plattes Metal, sondern haben "Wellblech" (ok, latu Texture Welleisen :D), die Träger sind nun rostiges Metal und unten musste ich "Mogeln". Das ist Moos. :saint:


    Nun aber zu meinem Problem: Wie erweitere ich nun am besten die Klippe (Siehe Bild und Pfeilrichtung)? Ich habe Mal probeweise mit einem Würfel gestartet und bin mit dem Ergebnis eigentlich zufrieden. Nur ist der natürlich zu kurz. Jetzt alle faces auf der Seite zu erwischen ist nicht leicht und beim Extrudieren fehlen mir ja die Quer-Loops. Einen Würfel schräg rein setzen kommt mir unsauber vor, wegen "Faces im anderen Objekt" und vor allem ist das Angleichen schwer. Ebenso wenn ich mit einem anderen WÜrfel ansetzen wollen würde. Praktisch wäre es, wenn ich diese Seite auf ein anderes Objekt übertragen könnte und diese dann verbinden... Oder sollte ich lieber damit direkt von vorne anfangen und die Klippen neu gestalten, mit passender Größe?


    SO, habe angefangen die Klippe im HIntergrund zu machen und mit zwei Texturen zu versehen. Ein HDRI rausgesucht, leider nix mit Meer gefunen auf Polyhaven, aber nen netten Himmel. Nun muss ich die Uncanny Valley bei einigen Sachen beseitigen, die nun aufkommt und schauen wie ich das Meer "ausbreite" und die Klippe auf der anderen Seite weiter raus ziehen. Eine Stelle an der Klippe sieht auch noch seltsam aus Aber es geht voran. TIpps, Hinweise und konstruktive Kritik sind wie immer wilkommen... Ist doch ein längeres WIP als gedacht und ich habe schon einiges gelernt ^^ (unter anderem, dass ich Objekte vor dem Duplizieren mit Dummy Tecturen versehe, damit ich nicht ständig alles nachher zuweisen muss :D )


    So, einmal großer Austausch von selbst gebastelten prozeduralen Texturen gegen Image Textures von ambientCG (habe da als erstes gesucht). Masken miit Rost und Gebrauchsspuren der Wände (Nun Beton, das Metall gefiel mir dann nicht mehr). Cycles meint nicht unbeding, dass es schneller it. :D Aber generell ist der Look nun anders.

    Ich benutze meist nur Color, roughness und Normal-Map.

    Displacement kannst Du weglassen. Bump und Normal muss auch nicht unbedingt gemeinsam genutzt werden. Kommt immer drauf an wie nah Du ran willst. Auch die Texturresolution kann man an den Zweck anpassen. Es muss nicht immer 4 oder 8 K sein. Manchmal reicht auch 2 K. Bei großen Szenen macht das durchaus Sinn etwas darauf zu achten.

    Nehe derzeit 2k Texturen und selbst die muss ich noch skalieren, weil die zu groß sind. ^^ Derzeit skaliere ich die auf 5 - 10fach hoch. Displacement habe ich auf die Height gesetzt und Normal auf Normal vom Bump. Ich schaue Mal ob es schneller geht oder besser aussieht nur eines zu nutzen,

    Beim Maskenmalen sollten die UV-Teile nicht überlappen. Ich müsste jetzt bei meiner Kiste hier noch dafür sorgen, dass die beiden schrägen Bretter ihren eigenen Platz bekommen und nicht einfach nur oben draufliegen.

    Zum Thema Texturen sind einige gute Links in unserer Linksammlung.

    https://www.3d-board.de/linklist/category/2-ressourcen/

    So, ich ersetze Mal testweise hier und da die von mir zusammengemischten Texturen durch Image Texturen von ambientCG, allerdings meint Cycles eher länger zu benötigen als vorher. :nachdenklich: Sollte ich da nicht alles nutzen (Color, Roughness, Displacement und Normal über Bump auf die Normal vom Principle BSDF und nicht direkt in den AUsgang gefüttert)

    Wenn die Kisten schön uv-unwrapped sind, dann sollten sie sowohl in Eevee als auch in Cycles gleich aussehen. Um Cycles und auch Eevee ein wirklich schnelles Rendern zu ermöglichen, eigenen sich fertige Texturen am besten. Procedurales muss immer erst noch berechnet werden, könnte aber gebacken werden. Hier habe ich eine einfache Bretter Textur von textures.com benutzt und diese auch im Roughness und Bump-Kanal benutzt.

    Das Unwrapping muss ich noch prüfen und generell üben. Das verhält sich beim Mask Painting noch seltsam an und zu.


    Generell ist mir bewusst, dass Image Texturen oft besser sind, aber irgendwie will ich auch nicht X Seiten AGB und so prüfen, um zu schauen ob ich dir Textur nun überhaupt nutzen darf, bzw. Ob ich meine Bilder danach irgendwo posten kann ohne "böse Briefe" zu riskieren. Irgendwie hat man sich da vor 15 Jahren ist so, als ich mit Bryce angefangen habe weniger Gedanken drum gemacht. :D

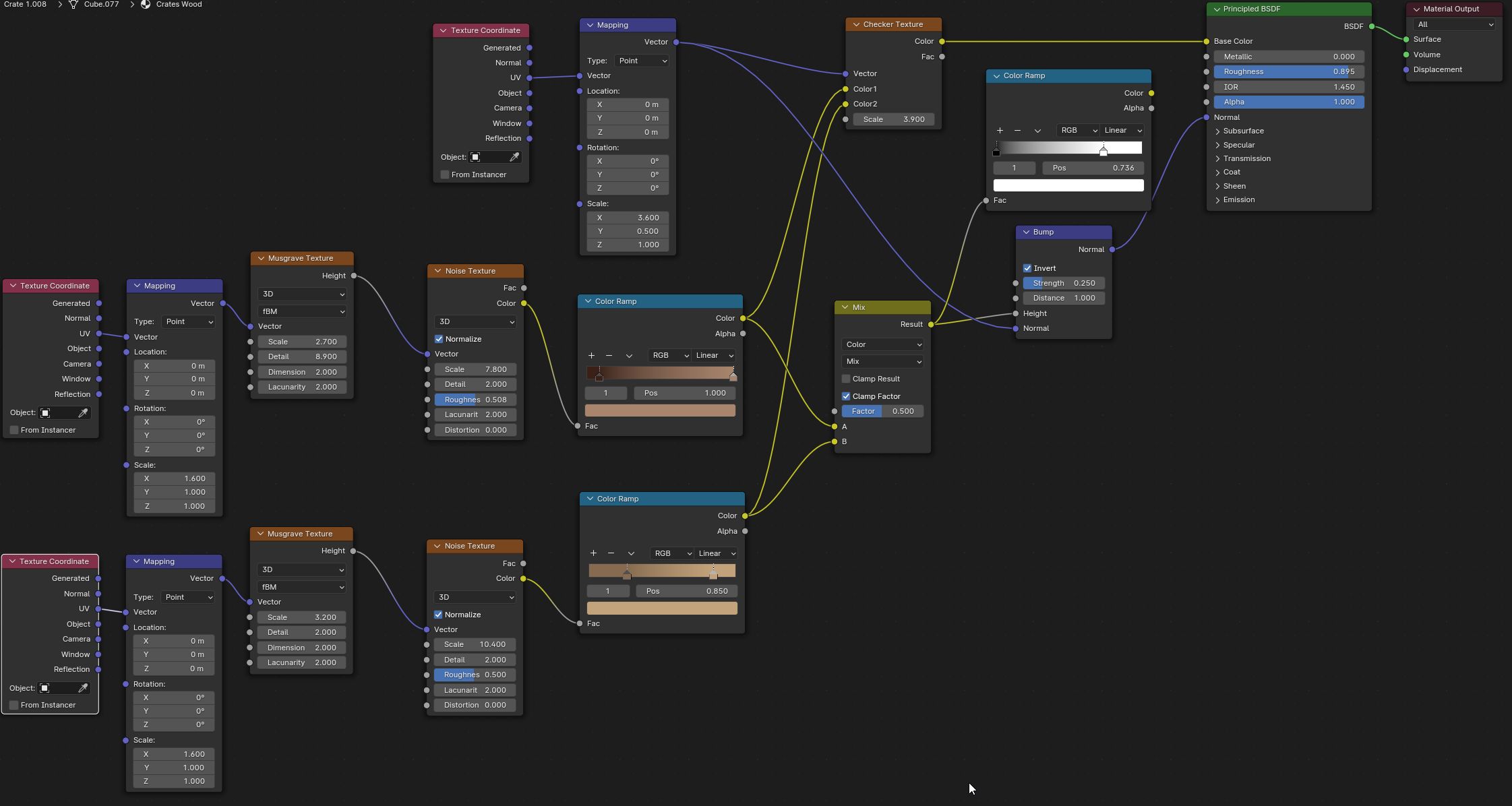
    Kann ich mal das Nodesetup für das Kistenmaterial sehen?

    Hast Du das mit einer Schwarz-weiß-Texture geregelt? Die muss man am Schluss natürlich auch speichern. Wobei Blender inzwischen darauf hinweißt, wenn eine Textur noch nicht gespeichert ist, wenn man die Datei schließt.

    Sooooorrrryyy für das Chaos. :D Aber so sah es in Eevee nach Holzbrettern mit Maserung aus. ^^


    Habe glaube ich das letzte Mal die Maske nciht korrekt ausgewählt gehabt. Zumindest beim 1. Malen speicherte es sich so mit. Nochmal testen. Aber generell vorwärts kommen ist ja auch gut.

    So, habe wohl beim Maskenpainting was falsch gemacht und die SPuren sind nicht gespeichert worden. Hatte ich das 1. Mal auch und muss überlegen, was da pasiert war oder ich dann anders gemacht habe. -_- Aaaabbeee... Ich habe Mal alles fertig texturiert fürs erste, also ohne Feinschliff. NUr bei den Kisten macht Cycles irgendetwas seltsam. Mit Eevee sieht es aus wie gewünscht. Das Abdeckuch hat ein improviisertes Tarnmuster bekommen, die Treppen zum Helipad haben eine dunklere Farbe und Warnkante bekommen, das Pad selber das H und eine Betonoptik. Die Mauern etwas unregelmäßigkeiten in der Oberfläche, aber da überlege ich von Metal auf Beton zu schwnken. Der Radarturm und das Radar haben einen metalischen Look erhalten. In Cycles sieht das Gewächshaus auch leicht durchsichtig, der Wachturm braucht noch eine andere Seitenverkleidung.

    In Summe fehlen auch noch Details, wie Kabel und Leitungen hier und da, um eben ein stimmigeres Bild zu erhalten.

    aus.

    So nach einem Tag lang K(r)ampf mit Texture Painting, Shader Nodes und UV Maps (wie ich am Ende festgestellt habe, mit Smart UV Project kam endlich das Texture Paint da an wo es hin sollte) haben die Träger nun einen stärkeren Used Look mit Rost und rauen Oberflächen. Interessant wie unterschiedlich sie in Cyycles und Eevee aussehen.

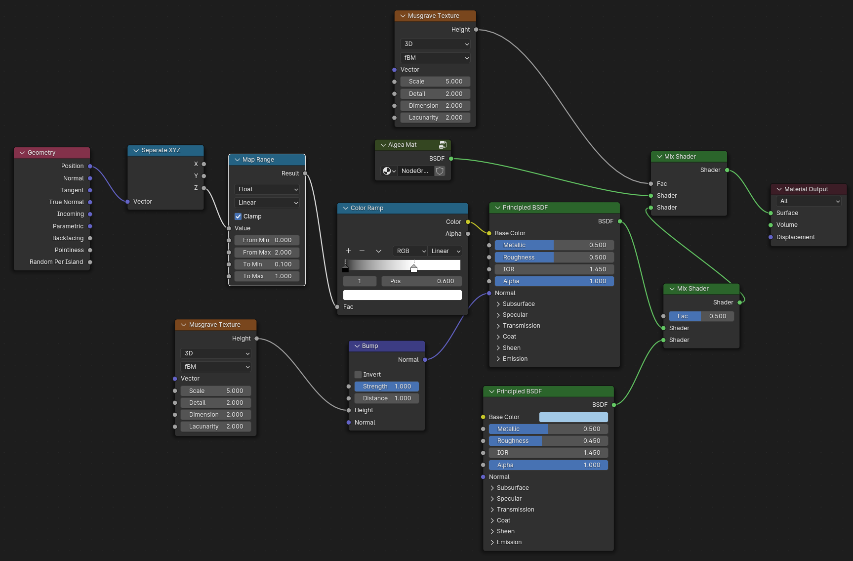
    Hm, irgendwie kann ich am Mapping spielen wie ich will, aber es wird nicht soo richtig. Das Problem, dass viele Tutorials nur zeigen was man machen soll, aber nicht wieso. :-/ Hier das Node Setup von den Algen und dem Rest. Habe auch versucht das Mapping und Seperate XYZ zur Algentextur zu verlegen, aber da tat sich dann gar nix mit der Höhe. Alles was ich so finden konnte nutzte den Output vom Mapping auf eine Color Ramp und die dann in die BSDF, nur ist da alles belegt.


    Evtl kann noch wer Tipps geben, während ich rumprobiere, oder woanders erstmal weiter mache.


    Man kann viel Kleinzeug hinzufügen, in dem man mit entsprechenden Texturen arbeitet.

    Ja, DA will ich irgendwann hinkommen. :love: Ich muss wie gesagt Blender Secrets und die Stunden an Tutorials die ich bei Humble Bundle gekauft habe Mal wälzen. Ich möchte zum Beispiel auch Algen und rostige Stellen an den Trägerlementen haben, einfach weil es besser wirkt und realistischer ist. Sieht man nicht so gut, grüne Flecken gibt es bis zu einer gewissen Höhe schon.


    Ist halt die Frage ob das Bild Ton in Ton besser wird, oder mit eher filmmäßiger Plakativität (rote Metalteile und Türme, die Platformen an den Seiten rot, usw.). Also Logik vs Effekt.

    Ja, die Grundinspiration liegt bei MGS2 und dem Bohrinsel Setting. Nur ist es hier direkt eine Basis und kein under cover Projekt. :D Werde das auch irgendwann für ein Rollenspiel nutzen, welches für solche Settings gemacht ist. ^^


    Unsicher bin ich mir wie gesagt bei der Farbgebung. Logisch gesehen will man sowas in blau und Metaltönen halten, um vor dem Wasser ein wenig Tarnung zu haben, aber optisch macht es das ein wenig trister, weil die Farbtöne so ähnlich sind und alle wirklich "Ton in Ton" ist. Also abgesehen von den mäßigen Texturen derzeit, die ich als Start gemacht habe.

    So, hatte endlich Mal wieder etwas Zeit. Nun ist das Gewächshaus dazu gekommen, die Haupteinheit hat Lüftungstürme und einen Aufzug bekommen, das Radar ist aufgestellt, ebenso wie drei Flugabwehrgeschütze. Dazu erste temporäre Texturen, um abzuschätzen ob Blautöne, um eine Tarnung zu berücksichtigen besser wirken, oder ob ich doch auf rot gehe (Für die Platformränder, Träge und Treppen zum Beispiel), wie ich eigentlich vorhatte. Noch dazu muss ich Blender Secrets und das Netz nach Tutorials durchwühlen, um das besser aussehen zu lassen. Wasser ist auch noch nicht optimal. Die Träger möchte ich noch mit Moos und Rost bestücken.


    Außerdem fehlen noch Berge oder Hügel auf einer Seite, anhand derer ich dann entscheide ob ich da noch eine Brücke und Tunnel ansetze. Joah, soweit der Stand. ^^

    So, das Helipad wurde an der Hauptbasis montiert. Der Bereitschaftsbereich für die Piloten hat Türen, Kartenleser und Lampen bekommen. Die Kisten wurden überdacht und beleuchtet, zum Schutz wurde noch eine Plane drüber geworfen. Nicht allerdings über die Kisten, die am Rand achtlos abgestellt wurden.


    Der erste Wurf des Helipads ist auch da. Mal sehen wie ich dann später die ganze Collecten (samt Untercollections) zurecht gedreht bekomme und positioniert. Kleinere Gebäude und Kisten müssen da auch noch drauf.

    Nun ist ein zweites Gebäude und der Start es Zentralknotens mit der 1. Tür mit drin. Mal sehen ob die Vertiefungen noch NIeten bekommen, wobei ich da dann erst schauen sollte wie das automatisiert geht, weil da (gefühlt) 100 Nieten rein zu setzen wäre nicht ohne. Oder ich versuche es mit einer Bump Map. Greyscale in Gimp sollte ja nicht so schwer sein. ;)

    Dachte ich mir auch, als ich den ersten Entwurf aus "einem Guss" gemacht habe und dann an die Skalierungsfrage kam. :saint: Selbst jetzt bin ich ja sozusagen fast auf 5m Absätze festgelegt, oder muss symetrisch runter skalieren. Auf jeden Fall habe ich da versucht auf "Kleinigkeiten" zu achten und sie mit zu modellieren, um eben nicht eine langweilige, flache Fläche zu haben und mir Bilder von Stahlträgern angeschaut. Daher auch die nach innen versetzten Teile und die nach außen verstärkten Verbindungsstücke.

    Danke, das Gerüst hat mich auch viele Anläufe gekostet. Einen Entwurf hatte ich fast fertig und merkte, dass das Mesh Mist war und alles nicht so funktioniert hat wie vorgestellt. :D Nun sind es drei bis X verschiedene Einzelteile. Einmal die Basis, dann zwei verschiedene "Aufsätze" die gespiegelt sind, damit die Schräge immer gegenläufig ist. Vor allem kann ich so die Höhe problemlos modifizieren. Sieht man hier nicht unbedingt, aber die der 1. Hauptplatform sind drei Elemente hoch und der Wachturm hat ein viertes Element, ist also 5m höher.

    Verwendete(s) Programm(e): Blender, Gimp


    Hier Mal ein WIP von einer fixen Idee einer hochgesetzten Söldnerbasis, die ich (sofern sie fertig wird) vielleicht Mal für ein P&P Rollenspiel Setting nehmen werde. Grundidee ist das die Basis diverse Plattformen hat, die über einen zentralen Knoten verbunden sind. Wer es gespielt hat: Metal Ger Solid 2 like.

    Die Musterung der Laufwege ist nur ein Test bei dem ich in Gimp eine Bump Map testweise erstellt habe, um zu sehen ob das überhaupt klappt. ^^


    Erste Plattform plus erster Entwurf eines Wachturms ist da, wird nach und nach ergänzt und dann um neue Plattformen erweitert,


    Nächste Lektion gelernt: Beim Texture Painting darauf achten, dass man nicht allgemein malt, sondern darauf achtet die Maske selektiert zu haben und von dort aus zum Texture Paint zu gehen, sonst wird die Maske nicht gespeichert. :S Jetzt nochmal richtig gemacht und was anderes aus dem Buch Mal angewand und ein paar Versorgungsleitungen zu den Waffen und allgemein mit angebracht. Zu viel, oder mehr Leben?